电脑上的HP LaserJet Pro M428-M429-HP Scan,扫描不了,弹出“无法与扫描仪通信”对话框

点【修复】,又弹出【抱歉,您尚未连接到Internet】

去官网(www.hp.com)搜索、下载【HP Print and Scan Doctor】,但结果......

出来的结果都是打印机产品介绍。
然后去豆包问(给出图片、问题:HP LaserJet Pro M428-M429-HP Scan,扫描不了):

点击上面给出的链接:https://support.hp.com/,然后:【诊断工具】——【Print and Scan Doctor】

就出现了这个:

“HP Print and Scan Doctor for Windows 已终止支持”,“HP 建议 Print and Scan Doctor for Windows 用户删除该软件并迁移至 HP Smart。”
所以需要使用【HP Smart】
看了下,电脑上竟然安装了【HP Smart】,也不知道是多久安装的

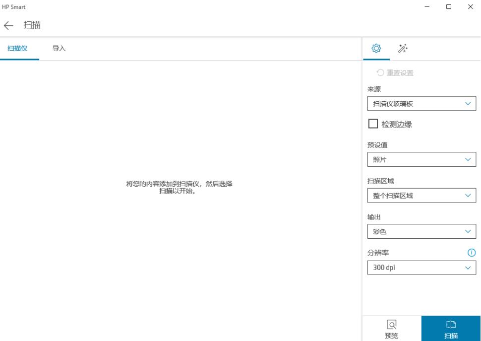
打开——【扫描】

——【扫描】,就可以扫描了。

开心,问题又解决了,感谢豆包。
电脑上的HP LaserJet Pro M428-M429-HP Scan,扫描不了问题,下载使用【 HP Smart】。
免责声明:由于无法甄别是否为投稿用户创作以及文章的准确性,本站尊重并保护知识产权,根据《信息网络传播权保护条例》,如我们转载的作品侵犯了您的权利,请您通知我们,请将本侵权页面网址发送邮件到qingge@88.com,深感抱歉,我们会做删除处理。
